At VMworld US this morning VMware will announce numerous new solutions and one of these will be VMware EVO: RAIL I mean MARVIN I mean VMware EVO: RAIL, but what is it and what does it do. Below is a high level overview of the solution. Make sure you also watch the live keynote to learn more.
Introducing VMware EVO: RAIL

VMware EVO: RAIL™ combines compute, networking, and storage resources into a hyper-converged infrastructure appliance to create a simple, easy to deploy, all-in-one solution offered by VMware qualified partners.
Simplicity Transformed
EVO: RAIL enables power-on to VM creation in minutes, radically easy VM deployment, one-click non-disruptive patch and upgrades, simplified management…you get the idea.
Software-Defined Building Block
EVO: RAIL is a scalable Software-Defined Data Center (SDDC) building block that delivers compute, networking, storage, and management to empower private/hybrid-cloud, end-user computing, test/dev, and branch office environments.
Trusted Foundation
Building on the proven technology of VMware vSphere®, vCenter Server™, and VMware Virtual SAN™, EVO: RAIL delivers the first hyper-converged infrastructure appliance 100% powered by VMware software.
Highly Resilient by Design
Resilient appliance design starting with four independent hosts and a distributed Virtual SAN datastore ensures zero application downtime during planned maintenance or during disk, network, or host failures.
Infrastructure at the Speed of Innovation
Meet accelerating business demands by simplifying infrastructure design with predictable sizing and scaling,by streamlining purchase and deployment with a single appliance SKU, and by reducing CapEx and OpEx.
Freedom of Choice
EVO: RAIL is delivered as a complete appliance solution with hardware, software, and support through leading
systems vendors; customers choose their preferred brand.
Hardware
VMware is not entering the hardware market. The EVO: RAIL software bundle is available to qualifying EVO:RAIL partners. The partner, in turn, sells the hardware with integrated EVO: RAIL software, and provides all hardware and software support to customers.
Appliance
Each EVO: RAIL appliance has four independent nodes with dedicated computer, network, and storage resources and dual, redundant power supplies.

Nodes
Each of the four EVO: RAIL nodes have:
- Two Intel E5-2620v2 six-core CPUs
- 192GB of memory
- One SLC SATADOM or SAS HDD for the ESXi™ boot device
- Three SAS 10K RPM 1.2TB HDD for the VMware Virtual SAN™ datastore
- One 400GB MLC enterprise-grade SSD for read/write cache
- One Virtual SAN-certified pass-through disk controller
- Two 10GbE NIC ports (configured for either 10GBase-T or SFP+ connections)
- One 1GbE IPMI port for remote (out-of-band) management
Fault Tolerance and Reliability
Each EVO: RAIL appliance has the following hardware components and reliability features:
- Four ESXi hosts in a single appliance enables resiliency for hardware failures or maintenance
- Two fully redundant power supplies
- Redundant 2 x 10GbE NIC ports per node for all communication
- ESXi boot device, HDDs, and SSD are all enterprise-grade

Automatic Scale-Out
EVO: RAIL Version 1.0 can scale out to four appliances – for a total of 16 ESXi hosts, 1 Virtual SAN datastore backed by a single vCenter Server and EVO: RAIL instance. EVO: RAIL handles deployment, configuration, and management, allowing the compute capacity and the Virtual SAN datastore to grow automatically. New appliances are automatically discovered and easily added to an EVO: RAIL cluster with a few mouse clicks.
Software
EVO: RAIL delivers the first hyper-converged infrastructure appliance 100% powered by VMware’s proven suite of core products. The EVO: RAIL software bundle is fully loaded onto the EVO: RAIL qualified partner’s hardware.
This software bundle is comprised of:
- EVO: RAIL Deployment, Configuration, and Management
- VMware vSphere® Enterprise Plus, including ESXi for compute
- Virtual SAN for storage
- vCenter Server™
- vCenter Log Insight™
EVO: RAIL is optimized for the new VMware user as well as for experienced administrators. Minimal IT experience is required to deploy, configure, and manage EVO: RAIL, allowing it to be used where there is limited or no IT staff on-site. As EVO: RAIL utilizes VMware’s core products, administrators can apply existing VMware knowledge,
best practices, and processes.
EVO: RAIL leverages the same database as vCenter Server, so any changes in EVO: RAIL configuration and management are also reflected in vCenter Server and vice-versa.
Compute, Networking, Storage, and Management
EVO: RAIL Compute
Virtual Machine Density
- EVO: RAIL is sized to run approximately 100 average-sized, general-purpose, data center VMs. Actual capacity varies by VM size and workload. There are no restrictions on application type. EVO: RAIL supports any application that a customer would run on vSphere.
General-purpose VM profile: 2 vCPU, 4GB vMEM, 60GB of vDisk, with redundancy
- EVO: RAIL is optimized for VMware Horizon® View with configuration options that allow up to 250 View VMs on a single EVO: RAIL appliance. Actual capacity varies by desktop size and workload.
Horizon View virtual desktop profile: 2vCPU, 2GB vMEM, 32GB vDisk linked clones
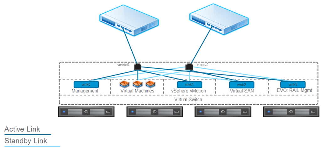
EVO: RAIL Network

Connections
- Each node in EVO: RAIL has two 10GbE network ports. Each port must be connected to a 10GbE top-of-rack switch that has IPv4 and IPv6 multicast enabled.
- Remote/lights out management is available on each node through a 1GbE IPMI port that can connect to a management network. NOTE: In some configurations, there may be additional 1GbE ports that are covered and disabled.
Traffic
- EVO: RAIL supports four types of traffic: Management, vSphere vMotion®, Virtual SAN, and Virtual Machine.Traffic isolation on separate VLANs is recommended for vSphere vMotion, Virtual SAN, and VMs. EVO: RAIL
Version 1.0 does not put management traffic on a VLAN.
- IPv4 and IPv6 multicast must be enabled on the top-of-rack switch(es). EVO: RAIL’s automated scale-out feature uses IPv6. (It is not required for your complete network to support IPv6.)
- VLANs are not required when customizing a EVO: RAIL configuration; however, they are highly recommended.When using the Just Go! option, it is assumed VLANs are configured.
EVO: RAIL Storage
EVO: RAIL creates a single Virtual SAN datastore from all local HDDs on each ESXi host in a EVO: RAIL cluster. Virtual SAN read caching and write buffering uses SSD capacity. Total storage capacity is 16TB per EVO: RAIL appliance:
- 14.4TB HDD capacity (approximately 13TB usable) per appliance, allocated to the Virtual SAN datastore for virtual machines
- 1.6TB SSD capacity per appliance for read/write cache
- Size of pre-provisioned management VM: 30GB
EVO: RAIL Management
EVO: RAIL enables deployment, configuration, and management through a new, intuitive HTML5-based user interface showcased in the next section. EVO: RAIL provides new non-disruptive updates for VMware software with zero downtime and automatic scale-out of EVO: RAIL appliances.
User Interface

Configuration Screenshots
Below are a few configuration screenshots showing how intuitive and easy it is to configure EVO:RAIL.






Use Cases
Below are some of the use cases for EVO:RAIL.

Make sure you watch the live VMworld keynote to learn more.